Installation Request Flow

The Installation Request Flow describes how third-party integrations are installed through the Shift4 Marketplace using webhook notifications and API callbacks.

Overview

When merchants initiate installation through the Shift4 Marketplace, the system creates an installation request and notifies your integration via webhook. This flow provides comprehensive merchant data through a prefilled form and allows you to manage the installation process through state transitions.

Key Components

  • Webhook Notifications - Receive real-time installation request events
  • Installation Request API - Retrieve and update installation request details
  • State Management - Track installation progress through defined states
  • Merchant Data - Access comprehensive location and contact information

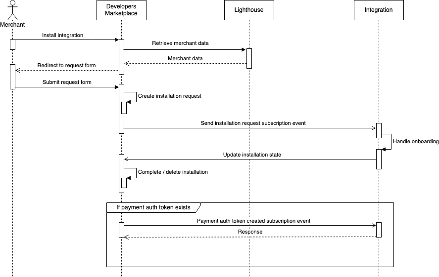
Flow Diagram

The image below presents a simplified Installation Request Flow sequence diagram:

Installation Request Flow Sequence Diagram

Flow Steps

The installation process follows a seven-stage workflow:

1. Merchant Initiates Installation

Merchant clicks the install button for your integration in the Marketplace.

2. Form Redirect

Marketplace redirects to a prefilled request form with merchant data from Lighthouse.

3. Form Submission

Merchant reviews and submits the installation request form.

4. Webhook Notification

Your integration receives a marketplace.InstallationRequest.created webhook event with locationId and guid.

5. Retrieve & Process

Call GET /marketplace/v2/locations/{locationId}/requests/installations/{guid} to retrieve full installation details, then begin merchant onboarding.

6. Update State

Use PATCH endpoint to update installation state as you progress through onboarding (IN_PROGRESSFULFILLED or REJECTED).

7. Completion

Marketplace completes the installation based on final state. Merchant receives email notification.


API Endpoints

Retrieve Installation Request

Returns comprehensive installation request data including location, restaurant, contact, and sales information.

Method: GET

Endpoint: /marketplace/v2/locations/{locationId}/requests/installations/{guid}

Authentication: Required

Path Parameters:

  • locationId (integer, required) - Location identifier
  • guid (string, required) - Installation request unique identifier

Request

GET
/marketplace/v2/locations/{locationId}/requests/installations/{guid}
curl -X GET https://conecto-api.shift4payments.com/marketplace/v2/locations/12345/requests/installations/abc-123-guid \
  -H "Authorization: Bearer YOUR_ACCESS_TOKEN"

Response

{
  "state": "PENDING",
  "createdAt": "2025-01-15T10:30:00Z",
  "location": {
    "id": 12345,
    "name": "Downtown Restaurant",
    "timeZone": "America/New_York",
    "merchantId": "MERCH-12345",
    "countryCode": "US",
    "currency": "USD",
    "language": "en",
    "brandRef": "skytab"
  },
  "restaurant": {
    "name": "Downtown Restaurant",
    "email": "contact@downtown.com",
    "address": {
      "street": "123 Main St",
      "city": "New York",
      "state": "NY",
      "zipCode": "10001"
    },
    "integrationAccountStatus": "active"
  },
  "contact": {
    "firstName": "John",
    "lastName": "Doe",
    "email": "john@downtown.com",
    "phone": "555-0100"
  },
  "salesRepContact": {
    "firstName": "Jane",
    "lastName": "Smith",
    "phone": "555-0200",
    "email": "jane@shift4.com"
  },
  "dealerContact": {
    "company": "Restaurant Partners",
    "firstName": "Bob",
    "lastName": "Wilson",
    "phone": "555-0300",
    "email": "bob@partners.com"
  }
}

Update Installation Request

Updates the installation request state to track progress.

Method: PATCH

Endpoint: /marketplace/v2/locations/{locationId}/requests/installations/{guid}

Authentication: Required

Content-Type: application/json

Path Parameters:

  • locationId (integer, required) - Location identifier
  • guid (string, required) - Installation request unique identifier

Update the state as you progress through merchant onboarding.

Request

PATCH
/marketplace/v2/locations/{locationId}/requests/installations/{guid}
curl -X PATCH https://conecto-api.shift4payments.com/marketplace/v2/locations/12345/requests/installations/abc-123-guid \
  -H "Authorization: Bearer YOUR_ACCESS_TOKEN" \
  -H "Content-Type: application/json" \
  -d '{
    "state": "FULFILLED"
  }'

Response

200 OK

Installation States

Installation requests progress through the following states:

StateDescriptionWhen to Use
PENDINGInitial state when request is createdAutomatically set by system
IN_PROGRESSInstallation is actively being processedUpdate when you begin onboarding
FULFILLEDInstallation completed successfullySet after successful merchant setup
REJECTEDInstallation was rejectedUse if prerequisites aren't met
CANCELLEDInstallation was cancelledSet if merchant abandons process

State Transition Best Practices

  • Name
    Update to IN_PROGRESS
    Description

    Change state to IN_PROGRESS as soon as you begin processing the installation request to indicate activity.

  • Name
    Complete with FULFILLED
    Description

    Only set to FULFILLED after successfully completing all onboarding steps and merchant account creation.

  • Name
    Use REJECTED Appropriately
    Description

    Set to REJECTED if the merchant doesn't meet prerequisites or validation fails. Include reason in internal logs.

  • Name
    Handle CANCELLED
    Description

    Use CANCELLED if the merchant explicitly abandons the installation process before completion.

  • Name
    Store GUID
    Description

    Always store the installation request guid for future reference and support purposes.

Webhook Integration

Listen for the marketplace.InstallationRequest.created webhook event to receive installation requests:

{
  "event": {
    "name": "marketplace.InstallationRequest.created",
    "component": "marketplace",
    "resource": "InstallationRequest",
    "action": "created",
    "version": "v1",
    "subscriptionId": 1,
    "dispatchedAt": "2019-10-15T17:00:00.000Z"
  },
  "payload": {
    "locationId": 1,
    "guid": "07a3a97e-6154-4e18-97a0-4b59cdd79007"
  }
}

Was this page helpful?